アップデート用SDカード作成の手順
アップデート用SDカードを作成する際には、下記◆アップデート用SDカード作成時の注意点をお読み頂き、手順に従って作業して頂くようお願いいたします。
◆アップデート用SDカード作成時の注意点
- SDカードの容量は、アップデータをコピー後、空きエリアが128MB以上になるものをご用意ください。
- SDカードのファイルシステムはFAT16またはFAT32でお使いください。
- SDカードにはお使いのカーナビゲーション機種のアップデータ以外のフォルダ、ファイルを置かないようにしてください。
- ダウンロードしたアップデータのファイル名、拡張子、およびデータ解凍後のフォルダ名、ファイル名、拡張子は変更しないでください。また、フォルダ、ファイルを削除または追加したりしないでください。
- SDカードのロック機構は書き込み可能となる位置にツマミを設定してください。
(アップデート実行時にバックアップファイルを書き込みます)
- 下記ファームウェアアップデータのダウンロードにおいて、お使いのカーナビゲーション機種を確認の上、当該のアップデートファイル名をクリックします。

- アップデートファイルをお使いのパソコン(PC)のハードディスクに保存(ダウンロード)します。
- ダウンロードしたアップデートファイル(zip形式)を解凍します。
(zipファイルの解凍方法がわからない場合はこちらをご覧ください)
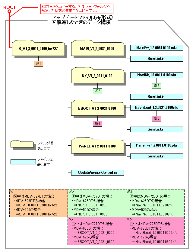
解凍したときのデータ構成は下記図のようになります。
- お使いのパソコン(PC)にお客様側でご用意されたSDカードを接続します。
- 3.で解凍したデータを4.で接続したSDカードのルートフォルダへ解凍した状態のまま全てコピーします。
(3.の図を参照してください。) - 以上でアップデート用SDカードの作成は終了です。
カーナビゲーションのファームウェアアップデート手順
お使いのカーナビゲーションのファームウェアをアップデートする際には、下記◆アップデート作業時の注意点をお読み頂き、手順に従って作業して頂くようお願いいたします。
◆アップデート作業時の注意点
- アップデート中は絶対にSDカードの取り出しを行わないでください。正常に動作しなくなる場合があります。
- アップデートは数分で終了しますが、その間、他の操作はできません。
- アップデート中は電源を切らないでください。
- アップデート開始確認のメッセージ表示画面で「いいえ」ボタンにタッチしてアップデートをキャンセルした後、アップデートを再度実行したい場合は、SDカードをもう一度入れ直してください。
- データ更新画面表示後、更新進捗バーが表示されるまで数分かかる場合があります。
表示されるまでしばらくお待ちください。 - アップデートが終わらない場合は、製品ご相談窓口にご連絡ください。
- お使いのカーナビゲーション本体の電源を入れます。
- 本体のオープンキーを押します。
- 画面の「フルオープン」ボタンにタッチして、フロントパネルを開きます。
- 『アップデート用SDカード作成の手順』で作成したアップデート用SDカードをSD挿入口に入れます。
- 本体のオープンキーを押して、フロントパネルを閉じます。
- アップデート開始確認のメッセージが画面に表示されますので、「はい」ボタンを押します。

- SDカードのアップデータがアップデート対象外の場合、メッセージは表示されません
- 「いいえ」ボタンを押すとアップデートをキャンセルします。
- アップデートが開始されるとデータ更新中画面に切り替わります。
(しばらくすると更新の進捗バーが表示され、更新中は進捗バーが推移します)。
- アップデートが完了すると完了メッセージ画面が画面に表示されますので、「OK」ボタンにタッチします。

- カーナビゲーションシステムが再起動されます。再起動完了後、2〜5と同じ手順でアップデート用SDカードを取り出します。
- ◆ファームウェアバージョンの確認方法の手順に従ってナビソフトのバージョンを確認し、アップデートされていることを確認します。
- 以上でカーナビゲーションのファームウェアアップデートは終了です。
ファームウェアアップデータのダウンロード
| ● MDV-727DT | FirmUpdate_727_V1_8_0011_0100.zip | (30,400KB) |
|---|
| ● MDV-626DT | FirmUpdate_626_V1_8_0011_0200.zip | (30,400KB) |
|---|
| ● MDV-525 | FirmUpdate_525_V1_8_0011_0300.zip | (30,766KB) |
|---|
